Package jmri.jmrit.logix
Support for implementing Warrants in JMRI.
Note that despite the name, this package does not implement Logix. Those are handled elsewhere.
Related Documentation
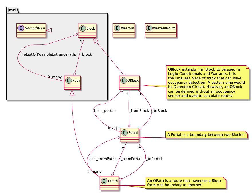
For overviews, tutorials, examples, guides, and tool documentation, please see: Class diagram of how all this goes together:
- See Also:
jmri.managers,jmri.implementation
-
Class Summary Class Description BlockOrder A BlockOrder is a row in the route of the warrant.BlockSpeedInfo This class holds speed data for a block of a warrant's route.Bundle Engineer Execute a throttle command script for a warrant.LearnControlPanel A JInternalFrame that contains a JSlider to control loco speed, and buttons for forward, reverse and STOP.LearnFunctionPanel A JInternalFrame that contains buttons for each decoder function.LearnSpeedPanel A JInternalFrame that contains a JSlider to control loco speed, and buttons for forward, reverse and STOP.LearnThrottleFrame A JFrame to contain throttle elements such as speed control, function panel.MergePrompt Prompts user to select SpeedProfile to write to RosterNXFrame Frame for defining and launching an entry/exit warrant.OBlock OBlock extends jmri.Block to be used in Logix Conditionals and Warrants.OBlockManager Basic Implementation of an OBlockManager.OPath Extends jmri.Path.OpSessionLog Portal A Portal is a boundary between two Blocks.PortalManager Basic implementation of a PortalManager.RampData This class holds a list of throttle setting to make a smooth acceleration or deceleration.RouteFinder RouteFinder.RouteNode SCWarrant An SCWarrant is a warrant that is controlled by the signals on a layout.SpeedProfilePanel Allows user to decide if (and which) SpeedProfiles to write to the Roster at the end of a session.SpeedUtil All speed related method transferred from Engineer and Warrant classes.ThrottleSetting Oct 2020 - change formats to allow I18N of parameters Jul 2024 - Add the SET_MEMORY action.ThrottleSetting.CommandValue Tracker Track an occupied block to adjacent blocks becoming occupied.TrackerTableAction This class displays a table of the occupancy detection trackers.TrackerTableAction.Initializer TrainOrder A TrainOrder has information about a required speed change of the warrant.Warrant A Warrant contains the operating permissions and directives needed for a train to proceed from an Origin to a Destination.WarrantFrame WarrantFame creates and edits Warrants
This file is part of JMRI.WarrantManager Basic Implementation of a WarrantManager.WarrantPreferences Hold configuration data for Warrants, includes Speed MapWarrantPreferences.WarrantPreferencesXml WarrantPreferencesPanel WarrantPreferencesPanel.DataPair<K,V> Retain the key/value pair of a Map or Dictionary as a pair.WarrantRoute Make panels for WarrantFrame and NXFrame windows that create and edit Warrants.WarrantRoute.AddressTextField WarrantRoute.DisplayButton WarrantShutdownTask Allows user to decide if (and which) SpeedProfiles to write to the Roster at the end of a session.WarrantTableAction A WarrantAction contains the operating permissions and directives needed for a train to proceed from an Origin to a Destination.WarrantTableFrame The WarrantTableFrame lists the existing Warrants and has controls to set their routes, train IDs launch them and control their running (halt, resume, abort. etc.WarrantTableModel Table Model for the Warrant List
This file is part of JMRI.