Package jmri
Interface InstanceManagerAutoInitialize
-
- All Known Implementing Classes:
AutomationManager,CarManager,CarManagerXml,DivisionManager,EngineManager,EngineManagerXml,JmriUserPreferencesManager,LocationManager,LocationManagerXml,NceConsistRoster,OperationsManager,OperationsSetupXml,RouteManager,RouteManagerXml,ScheduleManager,ServerFrame,SignalSpeedMap,TrainManager,TrainManagerXml,TrainScheduleManager
public interface InstanceManagerAutoInitialize
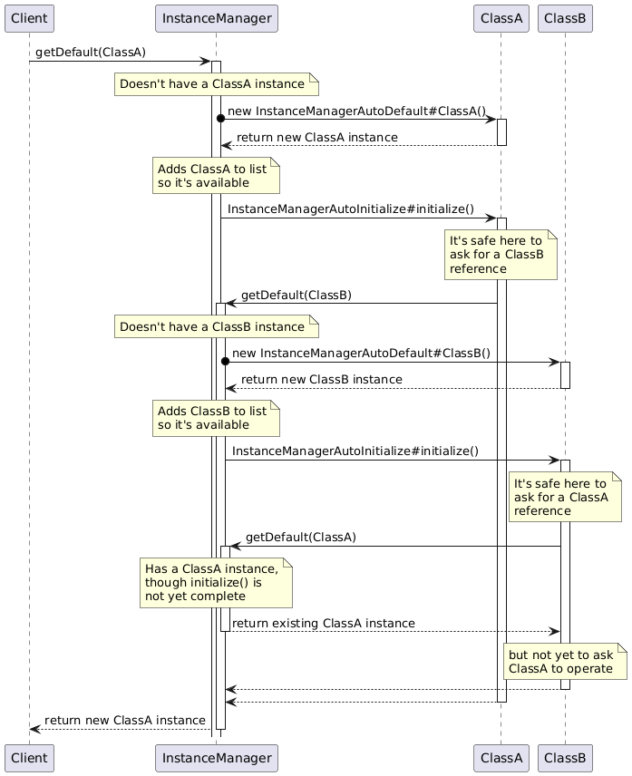
Provide a hint to theInstanceManagerthat this object needs have additional initialization performed after the InstanceManager initially creates it. This allows two classes that have circular dependencies on being able to get the default instance of each other to be managed successfully.More specifically, the constructors or code called by the constructors of classes implementing the
InstanceManagerAutoDefaultinterface (i.e. that have the InstanceManager automatically create their objects) should never ask the InstanceManager for reference to other automatically-created types. They may ask the InstanceManager for references in theirinitialize()method, but they can only store those; they can't assume that the objects referred to have completed their initialization and are operational. See the diagram below for why.Note: the need to have a class implement this probably is indicative of other design issues in the implementing class and its dependencies.

-
-
Method Summary
All Methods Instance Methods Abstract Methods Modifier and Type Method Description voidinitialize()Perform any initialization that occurs after this object has been constructed and made available by the InstanceManager.
-
-
-
Method Detail
-
initialize
void initialize()
Perform any initialization that occurs after this object has been constructed and made available by the InstanceManager.
-
-